|
Projects Pane |
ASN.1 Schema Viewer |
Message Viewer/Editor |
Hex Viewer/Editor |
Output Pane |
Command-Line Invocation
The ASN.1 Schema Viewer
Contents
Description
The present version of NAS-1Step does not support creating or editing an ASN.1 schema file. The user can, however, view the ASN.1 schema by opening it in the ASN.1 schema viewer. This is done by selecting the ASN.1 schema file in the projects pane and issuing the View context menu command (or by pressing Enter, or by double-clicking on the filename).

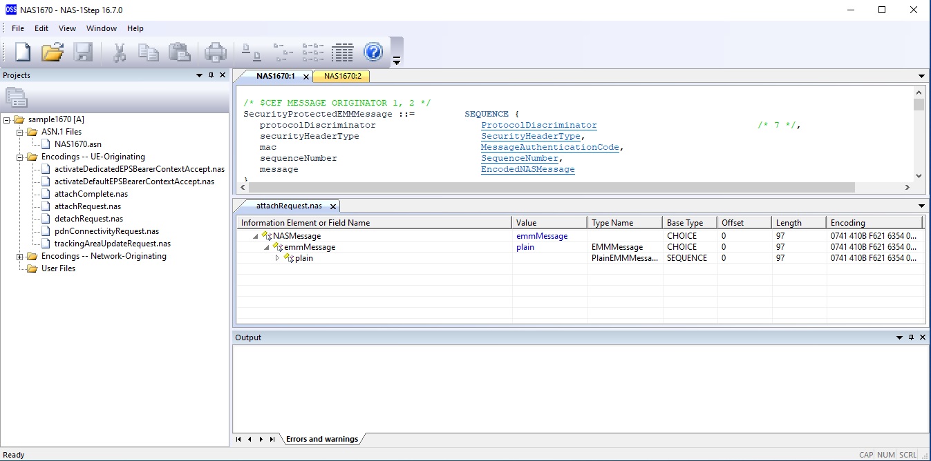
The ASN.1 schema viewer reformats the ASN.1 schema file and uses different colors to display different types of ASN.1 syntax elements (keywords, type names, identifiers, comments, connectors, etc.).
In addition, all type names and value names that reference a type definition or value definition present in the ASN.1 file are formatted as hyperlinks. Clicking on one of those hyperlinks causes the viewer to navigate to the line where that type or value definition starts, highlighting the type or value name present at the beginning of the definition. If the first line of the definition is not currently visible or is too close to the top or to the bottom of the current window, the viewer scrolls the text up or down such that the first line of the definition will be as near as possible to the center of the window.
The ASN.1 schema viewer maintains a history of the hyperlinks followed by the user. You can scroll back to the line containing the latest hyperlink you clicked on, by issuing the Edit / Navigate Back main menu command (or by pressing Alt+Left). You can also navigate further back along the chain of hyperlinks you followed, until you reach the first hyperlink you clicked on. You can then navigate forward along the chain (as if you were clicking again on the same hyperlinks in the same order), by issuing the Edit / Navigate Forward main menu command (or by pressing Alt+Right) one or more times. However, when you issue the Edit / Navigate Back command (or press Alt+Left) one or more times and then click on any hyperlink, all the more-recent positions you just crossed are deleted from the navigation history, and that hyperlink is added to the history as the most-recent hyperlink you followed.

You can open two or more ASN.1 schema viewer windows that display the ASN.1 schema file (see the Window / New Window section). You can also split an ASN.1 schema viewer window vertically into an upper pane and a lower pane resulting in two independent ASN.1 schema viewers that display the same ASN.1 schema file (see the Window / Split section). These options are useful whenever you want to look at different parts of the same ASN.1 schema file at the same time. Each ASN.1 schema viewer window that you open will maintain its own state, including the navigation history and the Find dialog box settings.
Note: When the View / Track Definitions in the ASN.1 Schema option in the message viewer/editor is active and there are two or more ASN.1 schema viewers that display the ASN.1 schema file of the same project, only one of them is automatically scrolled.
Tab groups
The user interface of the NAS-1Step application supports so-called tab groups. The main window of the application may contain different kinds of child windows, such as ASN.1 schema viewer windows, message viewer/editor windows, or hex viewer/editor windows. A tab group is a set of child windows that have exactly the same size, stacked one on top of another in such a way that only one of them is visible, and each has a small tab that you can use to handle the child window. For example, when you click on the tab of a child window that is currently hidden below other child windows in its tab group, that child window is brought to the top of the stack and becomes visible.

At any given time, the space inside the main window of the application that is not occupied by the projects pane contains zero or more tab groups. When there is only one tab group, it occupies all the available space inside the main window. When there are two or more tab groups, the available space is divided either horizontally or vertically into multiple non-overlapping rectangular areas each containing one tab group. When there are no tab groups and you open a file that belongs to a project (e.g., an ASN.1 schema file), the application creates the first tab group and puts the newly created child window in that tab group. By default, each subsequently created child window is added to the first and only tab group. However, you can manage tab groups and their content by using the commands that create new tab groups (see the New Vertical Tab Group and New Horizontal Tab Group sections) and move child windows (see the Move To Next Tab Group and Move To Previous Tab Group sections) from one tab group to another. When the only child window present in a tab group is closed or moved to a different tab group, the tab group is closed.
Note that when two or more tab groups exist, you can create only other tab groups of the same kind (either horizontal or vertical). If you want to change the arrangement of tab groups from vertical to horizontal or vice versa, you must first close all the tab groups but one. You can do this by moving each of the existing child windows into one tab group.

Menu commands and options
Main menu items affecting the current ASN.1 schema viewer window
| Menu item | Shortcut key | Description |
|---|---|---|
| File / Close | Closes the ASN.1 schema file and the ASN.1 schema viewer window that displays it. | |
| File / Close All | Closes all the open files. If there are any open files that have been modified since the last time they were opened or saved, the application saves each of them after asking for and receiving permission from the user. This does not apply to ASN.1 schema files because these files cannot be modified in the ASN.1 schema viewer. |
|
| File / Exit | Terminates the application. If there are any open files that have been modified since the last time they were opened or saved, the application saves each of them after asking for and receiving permission from the user. This does not apply to ASN.1 schema files because these files cannot be modified in the ASN.1 schema viewer. |
|
| Edit / Copy | Ctrl+C | Copies the selected text to the Windows clipboard as a plain text character string. |
| Edit / Find | Ctrl+F | Displays a Find dialog box that allows the user to initiate a search for a character string in the ASN.1 schema file. Once you have specified the parameters of the search in the dialog box and pressed the Find Next button, you can either dismiss the dialog box or keep it displayed as long as you wish. |
| Edit / Find Next | F3 | Searches for the next occurrence of the specified character string, going from the current position towards the end of the file. You can issue this command whether or not the Find dialog box is displayed. |
| Edit / Find Previous | Shift+F3 | Searches for the previous occurrence of the specified character string, going from the current position towards the beginning of the file. You can issue this command whether or not the Find dialog box is displayed. |
| Edit / Navigate Back | Alt+Left | Moves the selection back to the most recent hyperlink that you clicked on, or (when you issue this command multiple times consecutively) to the previous hyperlink recorded in the navigation history. Ensures that the selected hyperlink is visible by scrolling the text up or down as needed. |
| Edit / Navigate Forward | Alt+Right | Moves the selection to the next hyperlink recorded in the navigation history, as if replaying the navigation you performed earlier, step by step. Ensures that the selected hyperlink is visible by scrolling the text up or down as needed. This command is effective only when you have just issued the Edit / Navigate Back command (or pressed Alt+Left) one or more times without clicking on any hyperlink. |
| Edit / Scroll Up | Ctrl+Up | Scrolls the text up by one line. |
| Edit / Scroll Down | Ctrl+Down | Scrolls the text down by one line. |
| Window / New Window | Creates another ASN.1 schema viewer window that displays the same ASN.1 schema file being displayed in the current ASN.1 schema viewer window. | |
| Window / Split | Split the ASN.1 schema viewer window vertically into two panes, if the window is not already split. After the split, each pane will contain an ASN.1 schema viewer and both will display the same ASN.1 schema file. |
Context menu: tab of the ASN.1 schema viewer window
| Menu item | Shortcut key | Description |
|---|---|---|
| New Vertical Tab Group | Creates a new tab group to the right of the current one and moves the current child window to the new tab group. When two or more horizontal tab groups exist, this option is disabled. | |
| New Horizontal Tab Group | Creates a new tab group below the current one and moves the current child window to the new tab group. When two or more vertical tab groups exist, this option is disabled. | |
| Move To Next Tab Group | Moves the current child window to the next tab group. This option is enabled when there are at least two tab groups. | |
| Move To Previous Tab Group | Moves the current child window to the previous tab group. This option is enabled when there are at least two tab groups. |
This documentation applies to NAS-1Step for LTE/EPC v8.2.0 for 3GPP Release 16.7.0.
Copyright © 2025 OSS Nokalva, Inc. All rights reserved.
No part of this publication may be reproduced, stored in a retrieval system, or transmitted in any form or by any means electronic, mechanical, photocopying, recording or otherwise, without the prior permission of OSS Nokalva, Inc.
Every distributed copy of NAS-1Step for LTE/EPC is associated with a specific license and related unique license number. That license determines, among other things, what functions of NAS-1Step for LTE/EPC are available to you.
